ဂူဂဲလ်မှ အခမဲ့သုံးခွင့် ပြုထားသည့် ဂျီမေးလ်နှင့် ဂျီတော့ပ်များကို အစိုးရအနေဖြင့် ကြားဖြတ်စောင့် ကြည့်၊ ဖောက်ထွင်းနိုင်ကြောင်းအင်တာနက်လုံခြံုရေး ဆိုင်ရာ လုပ်ငန်း ကျွမ်းကျင်သူများက ပြော သည်။
နယူးဒေလီ (မဇ္စျိမ) ။ ။ ဂူဂဲလ်မှ အခမဲ့သုံးခွင့် ပြုထားသည့် ဂျီမေးလ်နှင့် ဂျီတော့ပ်များကို အစိုးရအနေဖြင့် ကြားဖြတ် စောင့်ကြည့်၊ ဖောက်ထွင်းနိုင်ကြောင်း အင်တာနက်လုံခြံုရေးဆိုင်ရာ လုပ်ငန်း ကျွမ်းကျင်သူများက ပြော သည်။
“သူက ကြားခံ ဆာဗာ သုံးခုကို ဖြတ်ရတယ်။ ဖြတ်တိုင်းမှာ ဆာဗာတွေက မှတ်တမ်းယူထားတယ်။ အဲဒီမှတ်တမ်းကို အခြေခံပြီး ပြန်ယူလို့လွယ်တယ်။” ဟု ပြည်ပအခြေစိုက် အိုင်တီလုံခြံုရေးဆိုင်ရာ ပညာရပ်ဖြင့် လုပ်ကိုင်နေသူ ကိုမောင်မောင်က မဇ္စျိမကို ပြောသည်။
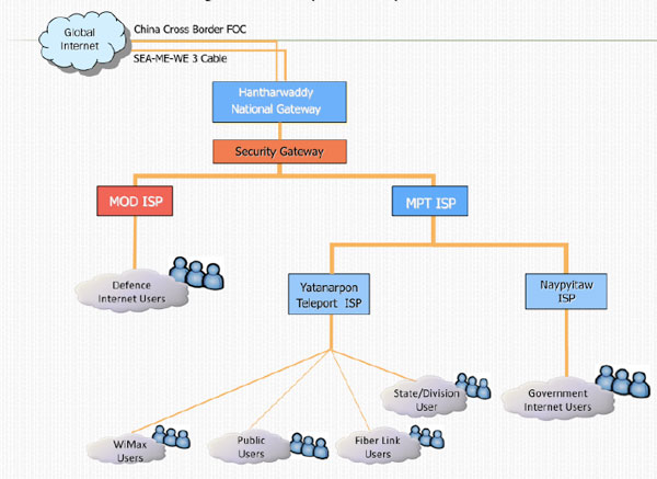
ကြားခံ ဆာဗာသုံးခုမှာ အသုံးပြုရာ နယ်မြေအခြေစိုက် သက်ဆိုင်ရာ မြို့နယ်အလိုက် ထားရှိသည့် Local ISP (Internet service provider), တနိုင်ငံလုံးအား အင်တာနက်ဝန်ဆောင်မှုပေးနေသည့် ရတနာပုံ တယ်လီပို့စ်နှင့်မြန်မာ့ဆက်သွယ်ရေး MPT ကဲ့သို့သော Main ISP နှင့် ရန်ကုန်တိုင်း သံလျင်မြို့နယ်တွင် ထားရှိသည့် ဟံသာဝတီ National Gateway တို့ဖြစ်သည်။
မြန်မာနိုင်ငံတွင် ဂျီမေးလ်၊ ဂျီတော့ပ်အား တိုက်ရိုက်ကြည့်ရှု့ခွင့်ရနေသည်ဟု ထင်မြင်ရသော်လည်း အမှန်တွင်မူ အထက်ပါ ကြားခံဆာဗာသုံးခုအား ဖြတ်ကျော်ပြီးမှသာလျှင် ကြည့်ရှုရနိုင်ခြင်း ဖြစ်သည်။ ယင်းကြားခံ ဆာဗာသုံးခု မှာလည်း အစိုးရ၏ ထိန်းချုပ်မှုအောက်တွင် ထားရှိခြင်းဖြစ်ကာ ယင်းတို့မှ အဆင့်ဆင့် ဖြတ်ကျော် ဝင်ရောက်ရခြင်းဖြစ်သည်။
မြန်မာနိုင်ငံတွင် ၂ဝ၁ဝ ခုနှစ်အထိ မြန်မာ့ဆက်သွယ်ရေး MPT နှင့် ရတနာပုံ တယ်လီပို့စ်ဟူ၍ အင်တာနက် ဝန်ဆောင်မှု ပေးသည့် Internet Service Provider – ISP နှစ်ခုရှိပြီး ယင်းအထက်တွင် ဟံသာဝတီ National Gateway ရှိသည်။
ယင်းနောက် ၂ဝ၁ဝ နောက်ပိုင်းတွင် စစ်အစိုးရက အင်တာနက်လိုင်းစနစ်အား ပြောင်းလဲ ကျင့်သုံးခဲ့သည်။ ပြောင်းလဲ လိုက်သည့် ISP စနစ်သစ်တွင် MPT နှင့် ကာကွယ်ရေးဝန်ကြီးဌာန MOD ISP ဟူ၍ ပင်မနှစ်ခု ဖြစ်လာကာ ရတနာပုံ တယ်လီပို့စ် ISP အား MPT လက်အောက်သို့ ပြောင်းလဲထားရှိခဲ့သည်ဟု ပြည်ပ အခြေစိုက် မြန်မာ့သတင်းသမဂ္ဂ BMA မှ ၂ဝ၁ဝ ခုနှစ် နိုဝင်ဘာလတွင်း ထုတ်ပြန်ခဲ့သည့် “အမျိုးသားအဆင့် ရတနာပုံ မြန်မာ Web Portal - ဖွံ့ဖြိုးမှုလော၊ ဖိနှိပ်မှုလော” စာတမ်းတွင် ပါရှိသည်။
“တယောက်ချင်းစီ စစ်စရာမှ မလိုဘူးလေ။ ကိုယ်လိုချင်တဲ့ အကောင့်ကို ဖွင့်ရုံပဲ။ ဘယ်သူ ဘယ်လိုင်း သုံးတယ်ဆိုတာ ဆာဗာထဲမှာ အကုန်ရှိတယ်လေ။ ဆာဗာတွေက ISP လက်အောက်မှာ ရှိတာ။ လုပ်ပိုင်ခွင့်က ISP မှာ အပြည့်ရှိတယ်။ ISP မှာ ဘယ်သူ ဘာဆိုတာ အကုန်ရှိပြီးသား။ လုပ်ချင် လွယ်လွယ်လေးပေါ့။” ဟု ကိုမောင်မောင် က ဆိုသည်။
အစိုးရအနေဖြင့် အင်တာနက်သုံးစွဲသူ၏ သုံးစွဲမှုမှတ်တမ်းအား စစ်ဆေးမည်ဆိုပါက ဆာဗာအသီးသီးရှိ Main Memory (ပင်မ မှတ်တမ်းသိုမှီးရာနေရာ) မှသာမက Cache Memory ဟုခေါ်သည့် သီးခြားမှတ်တမ်း သိုမှီးရာ နေရာမှလည်း လွယ်လင့်တကူ စောင့်ကြည့် စစ်ဆေးနိုင်သည်။
မြန်မာ့အင်တာနက်လုံခြံုရေးဆိုင်ရာ အင်ဂျင်နီယာတဦးအဆိုအရ အစိုးရအနေဖြင့် အင်တာနက် သုံးစွဲသူ အားလုံး ကို စောင့်ကြည့်လေ့ရှိခြင်းမဟုတ်ဘဲ ထင်ရှားသူများ၊ ပစ်မှတ်ထားခံရသူများကို စောင့်ကြည့် ခြင်းဖြစ်ကာ ဦးသိန်းစိန် အစိုးရ တက်လာသည့်နောက်ပိုင်းတွင် စောင့်ကြည့်မှု လျော့ပါးလာသည်ဟု ဆိုသည်။
“ နိုင်ငံခြားသူတယောက် ပြောပြတယ် ကျနော့်ကို။ ရန်ကုန်သွားတော့ သူ ဂျီမေးလ် အသစ်တခုဖွင့်ပြီး သုံးတာ။ သူလည်း အစိုးရ မကောင်းကြောင်းတွေရေးတော့ ရက်ပိုင်းအတွင်း သူ့မေးလ် ပိတ်သွားတယ်တဲ့။ ” ဟု ပြည်ပ သတင်းဌာနတခုတွင် လုပ်ကိုင်နေသူ ချင်းမိုင်အခြေစိုက် အိုင်တီသမား ကိုထွန်းထွန်းအောင်က ပြောသည်။
သုံးစွဲသူအနေဖြင့် မည်မျှပင် လုံခြံုရေးစကားဝှက် Password ပြောင်းလဲထားစေကာမူ သုံးစွဲသူ၏ မှတ်တမ်း အားလုံးမှာ ဆာဗာတွင် ကျန်ရစ်မည်ဖြစ်၍ မလုံခြံုနိုင်ခြင်း ဖြစ်သည်။
အစိုးရပိုင်းမှ စောင့်ကြည့်ခြင်း၊ ဖောက်ထွင်းခြင်းများ ရှိ၊ မရှိဆိုသည်ကိုမူ သေချာမသိသော်လည်း ထင်ရှား ကျော်ကြား သူအချို့ မည်သည့်ဝက်ဘ်ဆိုက်ကြည့်သည်၊ မည်သည့်သူနှင့် ဆက်သွယ်သည်ကိုမူ IP Address မှတ်သား၍ အာဏာပိုင်များသို့ သတင်းပို့ရလေ့ရှိသည်ဟု ရတနာပုံတယ်လီပို့စ် ဝန်ထမ်းဟောင်း တဦးထံမှ သိရသည်။
“စာရင်းကတော့ အတိအကျ မရှိဘူး။ ၅ဝ လည်း ဖြစ်ရင် ဖြစ်မယ်၊ ၁ဝဝ လည်း ဖြစ်ရင် ဖြစ်မယ်။ ဥပမာ ဘုန်းကြီး အရေးအခင်းဖြစ်မယ်ဗျာ။ ဘုန်းကြီးအရေးအခင်းဖြစ်တုန်းကဆိုရင် သူတို့ စောင့်ကြည့်ရ မယ့်သူတွေ အများကြီးပဲ။ အယောက် ၂၀၀ လောက်ဖြစ်ရင် ဖြစ်သွားမယ်။ သာမန်ကတော့ အရေးကြီးတဲ့ အန်တီစုတို့ ဘာတို့ကတော့ Report အမြဲတမ်း လုပ်နေရမှာပေါ့နော်။” ဟု ရတနာပုံ တယ်လီပို့စ် ဆာဗာအင်ဂျင်နီယာဟောင်းတဦးက မဇ္စျိမကို ပြောသည်။
စောင့်ကြည်ခြင်းလုပ်ငန်းကို ကာကွယ်ရေးဝန်ကြီးဌာနအောက်ရှိ ဆက်သွယ်ရေးတပ် (ကက-ဆက်) မှ စစ်ဘက် အရာရှိ အများစု ပါဝင်သည့် Net Security ကဲ့သို့သော အင်တာနက်လုံခြံုရေးဌာနမှ လုပ်ကိုင်ခြင်းဖြစ်ကာ အဓိက အားဖြင့် နိုင်ငံရေးနှင့် ပတ်သက်၍ လုပ်ဆောင်နေသူများကို စောင့်ကြည့်ခြင်း ဖြစ်သည်။ ယခုကဲ့သို့ လုပ်ဆောင်ခြင်း များအတွက် အသုံးစားရိတ်ကို စစ်ဘက် အသုံးစားရိတ်များတွင် ထဲ့သွင်း ဖော်ပြလေ့ရှိသည်။
စောင့်ကြည့်ခံရသူ အရေအတွက်မှာမူ အတိအကျမရှိနိုင်သော်လည်း ပြည်တွင်း၌ နိုင်ငံရေးလှုပ်ရှားမှု တစုံတရာဖြစ်ပေါ်ပါက စောင့်ကြည့်ခံရသူ များပြားနိုင်ပြီး သာမန်ချိန်တွင်မူ ဒေါ်အောင်ဆန်းစုကြည်၊ လူရွှင်တော် ဇာဂနာ ကဲ့သို့သော သူများမှာ စောင့်ကြည့်ခံရနိုင်ဖွယ်ရှိသည်ဟု အင်ဂျင်နီယာကခန့်မှန်း ထားသည်။ ထိုသူမှာ အဓိက အားဖြင့် Network ပိုင်းဆိုင်ရာ စောင့်ကြည့်ထိန်းသိမ်းရေး၊ တဦးနှင့် တဦး မေးလ်ပို့ရာတွင် မှန်ကန်ကြောင်းဆိုင်ရာ မှတ်ပုံတင်ခြင်း Certificate Authority ပိုင်းဆိုင်ရာ ဌာနတွင် လုပ်ကိုင်ခဲ့သူ ဖြစ်သည်။
အင်တာနက် သုံးစွဲသူ အများစုအား ဝန်ဆောင်မှုပေးနေသည့် ရတနာပုံတယ်လီပို့စ်တွင် Net Security, Proxy, Mail, CA – Certificate Authority Team စသည်ဖြင့် ဌာနခွဲပေါင်းများစွာ ထားရှိ၍ ဝန်ဆောင်မှု ပေးခြင်း ဖြစ်ကြောင်း၊ လုပ်ဆောင်ရမည့် လုပ်ငန်းစဉ်ကိုလည်း MPT မှ သတ်မှတ်ပေးကြောင်း သိရသည်။ ဆာဗာလုံခြံုရေးနှင့် စောင့်ကြည့်ရေးပိုင်းနှင့် ပတ်သက်၍ မေးမြန်းရာတွင် မိမိ၏ ဌာနမဟုတ်သည့်အတွက် မသိကြောင်း ပြောဆိုသည်။
“MPT ကနေ ချပေးလိုက်တဲ့ လမ်းညွန်ချက်အတိုင်း ဘယ် Port ပိတ်မယ်၊ ဘယ် Port ဖွင့်မယ်ပေါ့နော်။ အဲဒါတွေ ကတော့ အပေါ်က လူကြီးပိုင်းတွေပဲ လုပ်တာလေ။ သူတို့အပေါ်က လမ်းညွန်ချက်က ဒေါက်တာ လွဏ်းဆွေပိတ်မယ်၊ ဒါမှမဟုတ် ဘယ်ဘလော့ဂ်ဆိုက်ပိတ်မယ်ပေါ့။ တခု ပိတ်မယ်၊ ဖွင့်မယ်။ အပေါ်မှာ သူတို့ ဘယ်လို လုပ်တယ်ဆိုတာတော့ ကျနော်တို့ သေချာမသိဘူး။” ဟု ဆာဗာ အင်ဂျင်နီယာဟောင်းက ဆိုသည်။
အစိုးရအနေဖြင့် အင်တာနက် သုံးစွဲခွင့်ပေးထားရာတွင် ဆာဗာအဆင့်ဆင့် ခံထားသည့်အပြင်ယင်းဆာဗာ များတွင် DNS Poisoning နည်းလမ်းများသုံး၍ အင်တာနက်သုံးစွဲသူ၏ အချက်အလက်များအားရယူနိုင် ဖွယ် ရှိသည်ဟုလည်း BMA ၏ စာတမ်းတွင် ပါရှိသည်။
DNS Poisoning ဆိုသည်မှာ ISP ဆာဗာတွင် ကြားခံ စက်ကိရိယာထားရှိ၍ အင်တာနက်အသုံးပြုသူ၏ အချက် အလက်များကို ခိုးယူခြင်း ဖြစ်သည်။ ယင်းသို့ လုပ်ဆောင်ရာတွင် သုံးစွဲသူမှ ရိုက်သွင်းလိုက်သည့် Login ဆိုင်ရာ အချက်အလက်များကို ကြားဖြတ်ယူထားကာ၊ ယင်းမှတဆင့် သက်ဆိုင်ရာ ဆာဗာသို့ ပေးပို့ခြင်း ဖြစ်သည်။
“လုံခြံုရေးကြောင့်ပဲပေါ့။ လိုအပ်ရင် လိုအပ်သလို ထိန်းဖို့လေ။ စစ်သားဆိုတာလုံခြံုရေးပဲ အရင်ကြည့်တာ ဘယ်ခေတ်ရောက်ရောက်။” ဟု ကိုမောင်မောင်က ပြောဆိုသည်။
ယင်းသို့ မိမိ၏ အချက်အလက်များအား ဆာဗာမှ ခိုးယူခြင်းအား ကာကွယ်နိုင်ရန်မှာ Virtual Private Network - VPN ခေါ် ကြားခံဆာဗာတခုမှ မိမိသွားလိုသည့် အင်တာနက်စာမျက်နှာသို့ သွားရောက်ခြင်း ဖြစ်သည်။
VPN မှာ မိမိအသုံးပြုနေသည့်နိုင်ငံရှိ ဆာဗာများကို ဝင်ရောက်ခြင်းမရှိဘဲ အခြားဆာဗာမှတဆင့် မိမိ သွားလိုရာ အင်တာနက်စာမျက်နှာသို့ ဝင်ရောက်ခြင်းဖြင့် ယာယီအကာအကွယ်ဖြစ်စေသလိုသီးခြား လျို့ဝှက်ကုတ်ဒ်များဖြင့် ပုံစံပြောင်းအသုံးပြုခြင်း ( Encryption) ဖြင့်လည်း ကာကွယ်နိုင်သည်ဟု အင်တာနက်လုံခြံုရေးသမားများက လမ်းညွှန်ထားသည်။



